ITest:京东数科接口自动化测试实践
- 2021-06-04 14:00:00
- 郑琳
- 转贴:
- 微信公众号
- 8707
一、需求背景
接口测试位于测试金字塔的中间层,与业务关联度较高,测试及运行成本适中,同时能够覆盖到端对端测试所不能覆盖的并发,安全等,在测试过程中占据重要地位。
接口自动化测试因其能够降低回归成本,提高回归效率,在回归测试及冒烟测试阶段应用较为广泛。但面对日益复杂的软件设计,做好接口自动化工作并非易事,在此针对其中两个痛点进行阐述:
1、复杂场景的接口自动化编码耗时多,接口测试工具无法满足个性化需求
自动化测试能够稳定执行的前提是,单个测试用例必须能够重复成功运行。这意味着完整的自动化用例中必须包含测试数据准备、测试调用、数据校验及数据清理工作等。
在应用逐渐微服务化的今天,A 服务接口的数据准备工作可能会依赖多个 B 服务的接口,接口测试用例的设计本身对于测试同学的业务能力就是不小的挑战,要完成高质量的稳定可重复运行的自动化用例的编码,更是一件耗时的事情。
而目前通用的接口测试工具能解决的多是通用性的需求,当用户的接口请求中包含自定义算法,加解密信息等情况时,接口测试工具无法给予友好的支持。
2、团队协作不易,开发和测试对齐用例有沟通成本
在自动化编码的过程中,测试代码维护在代码仓库中,测试用例的管理也依赖于代码仓库。项目中不同模块的测试情况没有一个总体的入口,较难对测试的情况进行度量和总体评估,不同模块间的用例复用也变得比较困难。
同时因开发同学对测试情况了解不足,在冒烟阶段,bug 验证及测试回归阶段,往往需要测试和开发同学对代码仓库中的用例进行对齐,有一定的沟通成本。
为提高测试效率,简化沟通成本,让测试同学专注于测试策略选择,测试用例设计、codeReview 等更重要的工作,笔者所在团队研发了接口自动化测试平台 ITest, 致力于提供简易、灵活,通用的接口自动化测试服务。
二、ITest 特性
1、灵活的用例组织,提高测试效率
- 简洁的用例配置视图,提供多协议支持(http, jsf, dubbo, jdbc 等)

图 1 jdbc 协议测试步骤配置
- 通用的用例组织方式,可将测试结果特定信息提取为变量,在测试上下文中传递。

图 2 测试用例编辑页面
- 用例与数据分离

图 3 用例参数化配置
- 内嵌常用的函数(时间戳,随机数,求和,常用加解密算法等)

图 4 常用函数支持
2、便利的项目协作 &管理,简化沟通流程
- 项目空间内用例共享,利于项目内用例复用和对齐
- 项目域内测试执行计划灵活编排

图 5 测试计划编排示意
- 项目域管理多组测试计划,用于不同迭代及测试目标

图 6 测试工程详情视图
- 测试计划执行情况可追溯,提供历史测试报告及执行详情

图 7 测试报告概览
3、多维度运行支持,提高测试运行稳定性
- 用例在线快速调试
- 测试计划执行,支持定时执行,批量执行等
- 任务运行状态通知
4、持续集成
- 与 JCI & JAT 深度合作,嵌入 JCI CI&CD 流水线
- 开放 API,满足业务线多样化的 CI&CD 需求

图 8 与通用接口测试工具功能对比
三、ITest 架构设计
1、核心概念
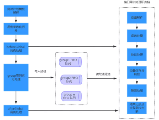
测试步骤,测试用例及测试计划是 ITest 接口自动化平台的核心概念。其中,测试步骤和测试用例是两个描述不同粒度测试行为的单位,测试步骤定义了单个接口测试行为,测试用例则可描述多个接口测试行为。测试用例可嵌套测试用例和测试步骤,满足复杂测试场景的编排需求。

图 9 测试步骤,测试用例及参数化关系
测试计划是多组测试步骤及测试用例的有序集合,beforeGlobal 和 afterGlobal 中的用例是整个计划的前置用例和后置用例,beforeGlobal 用例会先于整个测试计划内其他用例执行,若执行失败,则直接跳过该测试计划剩余用例。
测试计划可包含多个 group,同一 group 中用例可共享执行上下文。在 group 中可定义 beforeGroup 和 afterGroup 用例,做为 group 内的前置用例和后置用例。beforeGroup 用例若执行失败,则直接跳过该 group 中剩余用例。不同 group 间用例互不影响,可并行执行。

图 10 测试计划组成示意
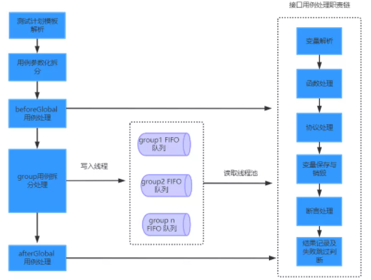
2、总体架构及模块简介

图 11 ITest 总体架构概览
ITest 由管理平台和执行引擎两大模块构成。其中,管理平台是面向用户侧的,负责测试用例的编辑及快速调试,测试计划的编排及调度执行,测试结果展示,消息通知,角色权限管理,项目空间和个人空间用例及计划的维护等工作。执行引擎则负责测试模板的解析及执行工作。执行引擎通过 java 编写,可以通过 ITest Agent,Jenkins,容器云轻松集成,当前默认环境托管在数科容器云 lambda 上,提供面向数科测试环境及公网的集成测试能力。

图 12 ITest engine 功能逻辑示意
四、ITest 未来规划
为更好支持接口自动化测试,ITest 接口自动化测试平台计划在以下方面继续丰富完善功能:
- 丰富测试用例及测试计划的组织结构,在目前顺序组织的基础上,增加分支选择结构和循环结构的组织方式,以应对复杂测试逻辑的需求。
- 增加对脚本语言的支持,同时提供函数的上传与编辑需求,满足用户多样化自定义函数的需求。
- 自动化测试的精准度 量:从代码及接口数据层面对测试覆盖率进行度量,进一步结合分布式服务跟踪系统 SGM 与精准测试的理念,实现源码与用例的双向绑定,继而针对版本迭代的代码变更为用户回归范围提供建议。
发表评论
联系我们
- 联系人:阿道
- 联系方式: 17762006160
- 地址:青岛市黄岛区长江西路118号青铁广场18楼













